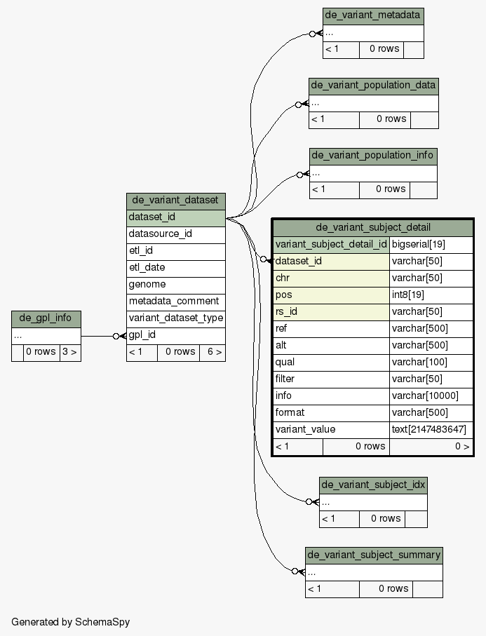
| Table transmart.deapp.de_variant_subject_detail | Generated by SchemaSpy |
| |||||||||||||||||||||||||||||||||||||||||||||||||||||||||||||||||||||||||||||||||||||||||||||||||||||||||||||||||||||||
Table contained 0 rows at Wed Jun 26 00:11 CEST 2019 | |||||||||||||||||||||||||||||||||||||||||||||||||||||||||||||||||||||||||||||||||||||||||||||||||||||||||||||||||||||||
Indexes:
| Column(s) | Type | Sort | Constraint Name | Anomalies |
|---|---|---|---|---|
| variant_subject_detail_id | Primary key | Asc | variant_subject_detail_id | |
| dataset_id + chr | Performance | Asc/Asc | de_variant_sub_detail_idx2 | |
| dataset_id + rs_id | Performance | Asc/Asc | de_variant_sub_dt_idx1 | |
| chr + pos | Performance | Asc/Asc | gen_variant_subj_det_chr_pos | |
| dataset_id + chr + pos + rs_id | Must be unique | Asc/Asc/Asc/Asc | variant_subject_detail_uk | These unique columns are also nullable |
|


